没有找到合适的产品?
联系客服协助选型:023-68661681
提供3000多款全球软件/控件产品
针对软件研发的各个阶段提供专业培训与技术咨询
根据客户需求提供定制化的软件开发服务
全球知名设计软件,显著提升设计质量
打造以经营为中心,实现生产过程透明化管理
帮助企业合理产能分配,提高资源利用率
快速打造数字化生产线,实现全流程追溯
生产过程精准追溯,满足企业合规要求
以六西格玛为理论基础,实现产品质量全数字化管理
通过大屏电子看板,实现车间透明化管理
对设备进行全生命周期管理,提高设备综合利用率
实现设备数据的实时采集与监控
利用数字化技术提升油气勘探的效率和成功率
钻井计划优化、实时监控和风险评估
提供业务洞察与决策支持实现数据驱动决策
转帖|其它|编辑:郝浩|2012-05-22 22:48:30.000|阅读 2369 次
概述:刚开始使用IntelliJ,最常见的一个问题就是快捷键用不惯,特别是习惯了Eclipse等IDE的快捷键,刚开始使用时会觉得不知道如何使用快捷键,靠点鼠标效率太低。这里跟大家简单介绍下IntelliJ的快捷键。
# 界面/图表报表/文档/IDE等千款热门软控件火热销售中 >>
刚开始使用IntelliJ,最常见的一个问题就是快捷键用不惯,特别是习惯了Eclipse等IDE的快捷键,刚开始使用时会觉得不知道如何使用快捷键,靠点鼠标效率太低。这里跟大家简单介绍下IntelliJ的快捷键。
打开IntelliJ后,进入欢迎页面,或者项目页面,这里可以直接查看IntelliJ的默认快捷键。如图中红框部分。
欢迎界面:

或者从帮助菜单中也可以找到选项:

选择后会打开一个默认快捷键的pdf文档,当然,是全英文的。

开始不熟悉,多用几次就慢慢习惯了,intelliJ的强大的快捷键是很多选择它的理由之一。对于默认的快捷键,我这里简单的使用了下,做了一些中文记录,大家可以参考。

很棒的是,在使用过程中,也可以随时查找快捷键的定义,只要同时按下Ctrl+Shift+A,可以查找快捷键定义:

这里有个地方要注意,就是intelliJ的快捷键较多,由于中文环境,我们都安装了各种中文输入法或者其他软件,使用中部分默认的快捷键已经被使用,会导致快捷键失效。这个时候我们可以通过修改和自定义快捷键来处理。
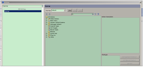
打开菜单File—>Setting 或者直接按Ctrl+Alt+S,
然后搜索keymap

如下所示

这里表示当前使用的默认的快捷键方式。如果还是习惯使用Eclipse快捷键的童鞋,IntelliJ很人性化的帮你想好了,可以直接使用。还支持其他各种IDE工具的快捷键。

点击下拉框,选择Eclipse,保存后可以发现IntelliJ已经使用Eclipse默认的快捷键,很不错吧.如果决定使用IntelliJ的话,还是建议使用IntelliJ的快捷键。
回到默认的快捷键。这里列了各种动作对应的快捷键,选择你要修改的,就可以直接调整。没有定义快捷键的,可以根据喜好自由定义。

接下来就是在使用中慢慢熟悉这些快捷键的。一段时间后,你会发现这些还真是好用。哈哈!
本站文章除注明转载外,均为本站原创或翻译。欢迎任何形式的转载,但请务必注明出处、不得修改原文相关链接,如果存在内容上的异议请邮件反馈至chenjj@fz165y.cn
文章转载自://xinyuwu.iteye.com/blog/1005454



接DevExpress原厂商通知,将于近日上调旗下产品授权价格,现在下单客户可享受优惠报价!
面对“数字中国”建设和中国制造2025战略实施的机遇期,中车信息公司紧跟时代的步伐,以“集约化、专业化、标准化、精益化、一体化、平台化”为工作目标,大力推进信息服务、工业软件等核心产品及业务的发展。在慧都3D解决方案的实施下,清软英泰建成了多模型来源的综合轻量化显示平台、实现文件不失真的百倍压缩比、针对模型中的大模型文件,在展示平台上进行流畅展示,提升工作效率,优化了使用体验。
本站的模型资源均免费下载,登录后即可下载。模型仅供学习交流,勿做商业用途。
本站的模型资源均免费下载,登录后即可下载。模型仅供学习交流,勿做商业用途。
相关产品
IntelliJ在业界被公认为优秀的Java开发平台之一,在智能代码助手、代码自动提示、重构、J2EE支持、Ant、JUnit、CVS整合、代码审查、 创新的GUI设计等方面表现突出,并支持基于Android平台的程序开发。
最新文章 MORE
星空最火知名网站相关的文章 MORE
服务电话
重庆/ 023-68661681
华东/ 13452821722
华南/ 18100878085
华北/ 17347785263
客户支持
技术支持咨询服务
服务热线:400-700-1020
邮箱:sales@fz165y.cn
关注我们
地址 : 重庆市九龙坡区火炬大道69号6幢
星空最火知名网站