没有找到合适的产品?
联系客服协助选型:023-68661681
提供3000多款全球软件/控件产品
针对软件研发的各个阶段提供专业培训与技术咨询
根据客户需求提供定制化的软件开发服务
全球知名设计软件,显著提升设计质量
打造以经营为中心,实现生产过程透明化管理
帮助企业合理产能分配,提高资源利用率
快速打造数字化生产线,实现全流程追溯
生产过程精准追溯,满足企业合规要求
以六西格玛为理论基础,实现产品质量全数字化管理
通过大屏电子看板,实现车间透明化管理
对设备进行全生命周期管理,提高设备综合利用率
实现设备数据的实时采集与监控
利用数字化技术提升油气勘探的效率和成功率
钻井计划优化、实时监控和风险评估
提供业务洞察与决策支持实现数据驱动决策
转帖|其它|编辑:郝浩|2010-12-31 13:21:15.000|阅读 1323 次
概述:对于Windows系统来说,它是一个消息系统,消息系统的核心就是窗口。对于WPF来说也是如此。那么WPF内部为什么需要窗口,又存在哪些窗口呢?本文主要介绍WPF内部的5个窗口以及隐藏消息窗口的方法,希望对大家有帮助。
# 界面/图表报表/文档/IDE等千款热门软控件火热销售中 >>
WPF内部的5个窗口
对于Windows系统来说,它是一个消息系统,消息系统的核心就是窗口。对于WPF来说也是如此。那么WPF内部为什么需要窗口,又存在哪些窗口呢?
在上一篇,我们频繁的提及“线程”,“Dispatcher”其实,运行WPF应用程序所在的线程就是WPF所谓的UI线程,在Application.Run之后,调用Dispatcher.Run时会检查当前线程是否已经存在了一个Dispatcher对象,如果没有就构造一个,在这里,一个线程对应一个Dispatcher。因此,WPF的对象在获取this.Dispatcher属性时,不同对象取的都是同一个Dispatcher实例。另外,前面提到的“消息循环”,“消息队列”等都是Win32应用程序的概念,我们知道,提起这些概念,必然会跟Win32的“窗口”,“Handle”,“WndProc”之类的概念离不开,那么WPF里面究竟有没有“窗体”,“Handle”,“WndProc”呢?
我想说的是:有,还不止一个,只不过没有暴露出来,外面不需要关心这些。
通常情况下,一个WPF应用程序在运行起来的时候,后台会创建5个Win32的窗口,帮助WPF系统来处理操作系统以及应用程序内部的消息。在这5个窗口中,只有一个是可见的,可以处理输入事件与用户交互,其他4个窗口都是不可见的,帮助WPF处理来自其他方面的消息。接下来我会来介绍究竟这5个Win32的窗口如何帮助WPF处理消息,我会根据每个窗口创建的顺序来介绍。
隐藏消息窗口
创建时机:在Application的构造函数调用基类DispatcherObject的构造函数的时候,会创建一个Dispatcher对象,在Dispatcher的私有构造函数当中。
用途:实现WPF线程模型的异步调用。
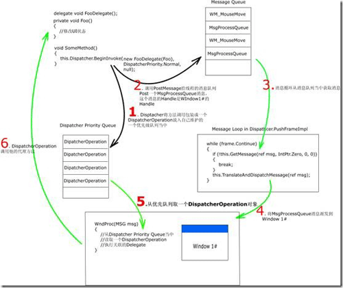
谈到异步调用,相信许多人都不陌生。WinForm下,我们通常为了使一些花费较多时间的方法调用不影响UI的响应,会将这个操作分为很多步,然后使用BeginInvoke调用每一步,这样UI响应就不会被阻塞。BeginInvoke的本质是往消息队列当中PostMessage,而不是直接调用,与此同时,UI行为(MouseMove)导致系统也往消息队列当中PostMessage更新UI,但由于彼此花费的时间很短,就感觉两个消息是被同时处理似的,界面就不会觉得被阻塞了。WPF同样面临这样的问题,他是如何解决的呢?在这里Window 1#起着至关重要的作用。通过下面一副图我们来看看Window 1#在做什么事情?

WPF也是通过BeginInvoke来解决的,而Wpf的BeginInvoke是在Dispatcher上面暴露了,因为整个消息系统都是Dispatcher在协调。从上面图可以看出Dispatcher在调用BeginInvoke之后所经历的流程,最终是什么时候Foo()被真正执行的。
第一步,就是将调用的Delegate和优先级包装成一个DispatcherOperation放入Dispatcher维护的优先级队列当中,这个Queue是按DispatcherPriority排序的,总是高优先级的DispatcherOperation先被处理。关于优先级相关知识可以参考MSDN对WPF线程模型的解释。
第二步,往当前线程的消息队列当中Post一个名为MsgProcessQueue的Message。这个消息是WPF自己定义的,见Dispatcher的静态构造函数当中的
_msgProcessQueue = UnsafeNativeMethods.RegisterWindowMessage("DispatcherProcessQueue");
这个消息被Post到消息队列之前,还要设置MSG.Handle,这个Handle就是Window 1#的Handle。指定Handle是为了在消息循环Dispatch消息的时候,指定哪个窗口的WndProc(窗口过程)处理这个消息。在这里所有BeginInvoke引起的消息都是Window1#的窗口过程来处理的。
第三步,消息循环读取消息。
第四步,系统根据获取消息的Handle,发现跟Window1#的Handle相同,那么这个消息派发到Window1#的窗口过程,让其处理。
第五步,在窗口过程中,优先级队列当中取一个DispatcherOperation。
第六步,执行DispatcherOperation.Invoke方法,Invoke方法的核心就是调用DispatcherOperation构造时传入的Delegate,也就是Dispatcher.BeginInvoke传入的Delegate。最终这个Foo()方法就被执行了。
通过上面的六步过程,一次Dispatcher.BeginInvoke就被处理完成。而这个过程需要消息不断的流动,就必须加入消息队列,最后还要特定的窗口过程处理,而核心的东西就是这个隐藏的Window1#,他在WPF当中只负责处理异步调用,其他的消息他不关心,剩余的4个窗口在处理。这个Window1#在WPF当中被包了一层壳子,如果感兴趣,你可以去查看类型MessageOnlyHwndWrapper。
本站文章除注明转载外,均为本站原创或翻译。欢迎任何形式的转载,但请务必注明出处、不得修改原文相关链接,如果存在内容上的异议请邮件反馈至chenjj@fz165y.cn
文章转载自:网络转载



接DevExpress原厂商通知,将于近日上调旗下产品授权价格,现在下单客户可享受优惠报价!
面对“数字中国”建设和中国制造2025战略实施的机遇期,中车信息公司紧跟时代的步伐,以“集约化、专业化、标准化、精益化、一体化、平台化”为工作目标,大力推进信息服务、工业软件等核心产品及业务的发展。在慧都3D解决方案的实施下,清软英泰建成了多模型来源的综合轻量化显示平台、实现文件不失真的百倍压缩比、针对模型中的大模型文件,在展示平台上进行流畅展示,提升工作效率,优化了使用体验。
本站的模型资源均免费下载,登录后即可下载。模型仅供学习交流,勿做商业用途。
本站的模型资源均免费下载,登录后即可下载。模型仅供学习交流,勿做商业用途。
服务电话
重庆/ 023-68661681
华东/ 13452821722
华南/ 18100878085
华北/ 17347785263
客户支持
技术支持咨询服务
服务热线:400-700-1020
邮箱:sales@fz165y.cn
关注我们
地址 : 重庆市九龙坡区火炬大道69号6幢
星空最火知名网站